Update ComfyUI workflow
Browse files- README.md +13 -8
- comfyui/sdxl_lightning_workflow_full.jpg +0 -0
- comfyui/{sdxl_lightning_unet.json → sdxl_lightning_workflow_full.json} +83 -113
- comfyui/sdxl_lightning_workflow_full_1step.jpg +0 -0
- comfyui/sdxl_lightning_workflow_full_1step.json +444 -0
- comfyui/sdxl_lightning_workflow_lora.jpg +0 -0
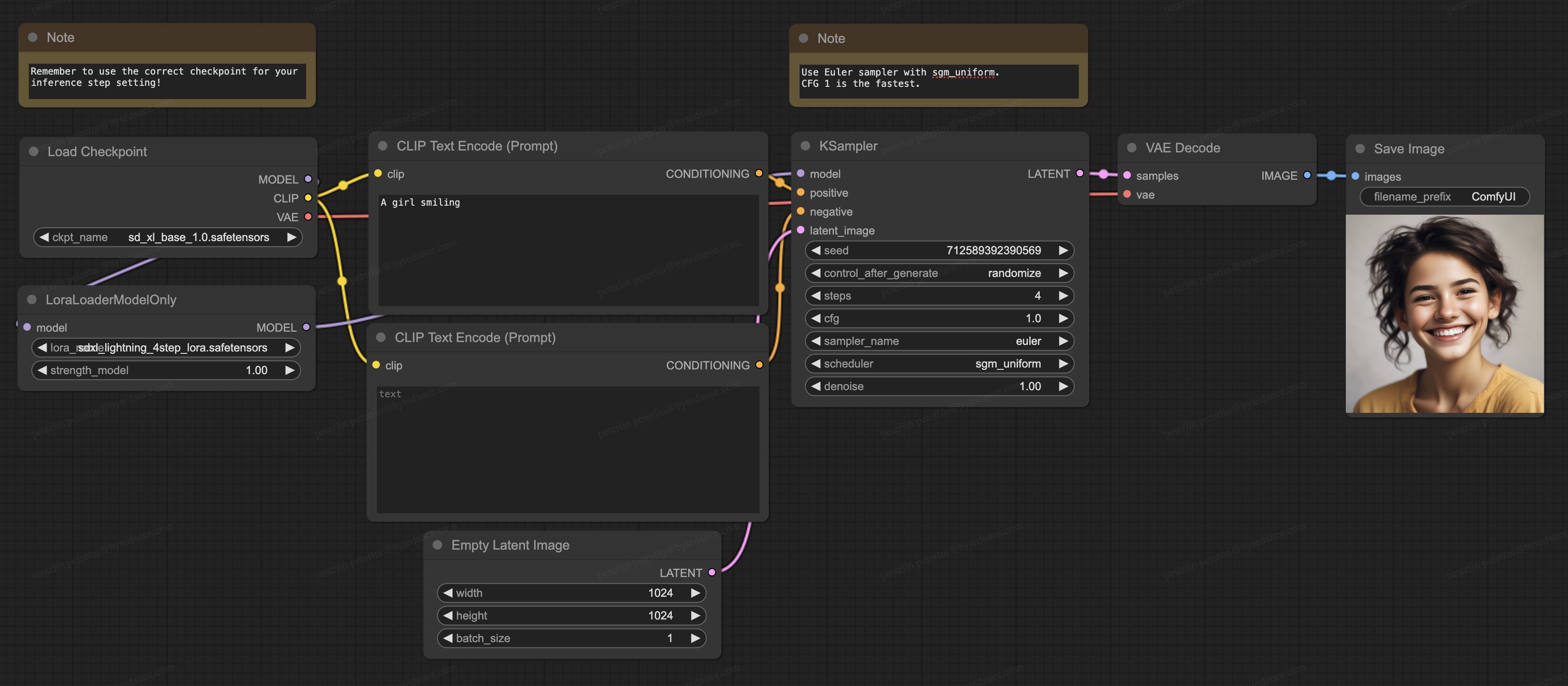
- comfyui/{sdxl_lightning_lora.json → sdxl_lightning_workflow_lora.json} +103 -103
- images/comfyui_lora.png +0 -0
- images/comfyui_unet.png +0 -0
- images/intro.jpg → sdxl_lightning_samples.jpg +0 -0
README.md
CHANGED
|
@@ -8,7 +8,7 @@ library_name: diffusers
|
|
| 8 |
|
| 9 |
# SDXL-Lightning
|
| 10 |
|
| 11 |
-
. The models are released for research purposes only.
|
| 14 |
|
|
@@ -103,18 +103,23 @@ Please use Euler sampler with sgm_uniform scheduler.
|
|
| 103 |
|
| 104 |
### 2-Step, 4-Step, 8-Step UNet
|
| 105 |
|
| 106 |
-
1. Download the
|
| 107 |
-
|
| 108 |
|
| 109 |
-

|
| 12 |
|
| 13 |
SDXL-Lightning is a lightning-fast text-to-image generation model. It can generate high-quality 1024px images in a few steps. For more information, please refer to our paper: [SDXL-Lightning: Progressive Adversarial Diffusion Distillation](https://huggingface.co/ByteDance/SDXL-Lightning/resolve/main/sdxl_lightning_report.pdf). The models are released for research purposes only.
|
| 14 |
|
|
|
|
| 103 |
|
| 104 |
### 2-Step, 4-Step, 8-Step UNet
|
| 105 |
|
| 106 |
+
1. Download the full checkpoint (`sdxl_lightning_Nstep.safetensors`) to `/ComfyUI/models/checkpoints`.
|
| 107 |
+
1. Download our [ComfyUI full workflow](comfyui/sdxl_lightning_workflow_full.json).
|
| 108 |
|
| 109 |
+

|
| 110 |
|
| 111 |
### 2-Step, 4-Step, 8-Step LoRA
|
| 112 |
|
| 113 |
+
1. Prepare your own base model.
|
| 114 |
+
1. Download the LoRA checkpoint (`sdxl_lightning_Nstep_lora.safetensors`) to `/ComfyUI/models/loras`
|
| 115 |
+
1. Download our [ComfyUI LoRA workflow](comfyui/sdxl_lightning_workflow_lora.json).
|
| 116 |
|
| 117 |
+

|
| 118 |
|
| 119 |
### 1-Step UNet
|
| 120 |
|
| 121 |
+
1. Update your ComfyUI to the latest version.
|
| 122 |
+
1. Download the full checkpoint (`sdxl_lightning_1step_x0.safetensors`) to `/ComfyUI/models/checkpoints`.
|
| 123 |
+
1. Download our [ComfyUI full 1-step workflow](comfyui/sdxl_lightning_workflow_full_1step.json).
|
| 124 |
+
|
| 125 |
+

|
comfyui/sdxl_lightning_workflow_full.jpg
ADDED
|
comfyui/{sdxl_lightning_unet.json → sdxl_lightning_workflow_full.json}
RENAMED
|
@@ -1,6 +1,6 @@
|
|
| 1 |
{
|
| 2 |
-
"last_node_id":
|
| 3 |
-
"last_link_id":
|
| 4 |
"nodes": [
|
| 5 |
{
|
| 6 |
"id": 8,
|
|
@@ -14,7 +14,7 @@
|
|
| 14 |
"1": 46
|
| 15 |
},
|
| 16 |
"flags": {},
|
| 17 |
-
"order":
|
| 18 |
"mode": 0,
|
| 19 |
"inputs": [
|
| 20 |
{
|
|
@@ -54,7 +54,7 @@
|
|
| 54 |
"1": 180.6060791015625
|
| 55 |
},
|
| 56 |
"flags": {},
|
| 57 |
-
"order":
|
| 58 |
"mode": 0,
|
| 59 |
"inputs": [
|
| 60 |
{
|
|
@@ -92,7 +92,7 @@
|
|
| 92 |
"1": 164.31304931640625
|
| 93 |
},
|
| 94 |
"flags": {},
|
| 95 |
-
"order":
|
| 96 |
"mode": 0,
|
| 97 |
"inputs": [
|
| 98 |
{
|
|
@@ -163,7 +163,7 @@
|
|
| 163 |
"1": 270
|
| 164 |
},
|
| 165 |
"flags": {},
|
| 166 |
-
"order":
|
| 167 |
"mode": 0,
|
| 168 |
"inputs": [
|
| 169 |
{
|
|
@@ -177,52 +177,6 @@
|
|
| 177 |
"ComfyUI"
|
| 178 |
]
|
| 179 |
},
|
| 180 |
-
{
|
| 181 |
-
"id": 4,
|
| 182 |
-
"type": "CheckpointLoaderSimple",
|
| 183 |
-
"pos": [
|
| 184 |
-
45,
|
| 185 |
-
192
|
| 186 |
-
],
|
| 187 |
-
"size": {
|
| 188 |
-
"0": 315,
|
| 189 |
-
"1": 98
|
| 190 |
-
},
|
| 191 |
-
"flags": {},
|
| 192 |
-
"order": 1,
|
| 193 |
-
"mode": 0,
|
| 194 |
-
"outputs": [
|
| 195 |
-
{
|
| 196 |
-
"name": "MODEL",
|
| 197 |
-
"type": "MODEL",
|
| 198 |
-
"links": [],
|
| 199 |
-
"slot_index": 0
|
| 200 |
-
},
|
| 201 |
-
{
|
| 202 |
-
"name": "CLIP",
|
| 203 |
-
"type": "CLIP",
|
| 204 |
-
"links": [
|
| 205 |
-
3,
|
| 206 |
-
5
|
| 207 |
-
],
|
| 208 |
-
"slot_index": 1
|
| 209 |
-
},
|
| 210 |
-
{
|
| 211 |
-
"name": "VAE",
|
| 212 |
-
"type": "VAE",
|
| 213 |
-
"links": [
|
| 214 |
-
8
|
| 215 |
-
],
|
| 216 |
-
"slot_index": 2
|
| 217 |
-
}
|
| 218 |
-
],
|
| 219 |
-
"properties": {
|
| 220 |
-
"Node name for S&R": "CheckpointLoaderSimple"
|
| 221 |
-
},
|
| 222 |
-
"widgets_values": [
|
| 223 |
-
"sdxl_base_1.0.safetensors"
|
| 224 |
-
]
|
| 225 |
-
},
|
| 226 |
{
|
| 227 |
"id": 12,
|
| 228 |
"type": "Note",
|
|
@@ -235,7 +189,7 @@
|
|
| 235 |
"1": 59.37213134765625
|
| 236 |
},
|
| 237 |
"flags": {},
|
| 238 |
-
"order":
|
| 239 |
"mode": 0,
|
| 240 |
"properties": {
|
| 241 |
"text": ""
|
|
@@ -246,61 +200,6 @@
|
|
| 246 |
"color": "#432",
|
| 247 |
"bgcolor": "#653"
|
| 248 |
},
|
| 249 |
-
{
|
| 250 |
-
"id": 13,
|
| 251 |
-
"type": "Note",
|
| 252 |
-
"pos": [
|
| 253 |
-
861,
|
| 254 |
-
72
|
| 255 |
-
],
|
| 256 |
-
"size": {
|
| 257 |
-
"0": 315.6669921875,
|
| 258 |
-
"1": 58
|
| 259 |
-
},
|
| 260 |
-
"flags": {},
|
| 261 |
-
"order": 3,
|
| 262 |
-
"mode": 0,
|
| 263 |
-
"properties": {
|
| 264 |
-
"text": ""
|
| 265 |
-
},
|
| 266 |
-
"widgets_values": [
|
| 267 |
-
"Euler sampler with sgm_uniform is the default."
|
| 268 |
-
],
|
| 269 |
-
"color": "#432",
|
| 270 |
-
"bgcolor": "#653"
|
| 271 |
-
},
|
| 272 |
-
{
|
| 273 |
-
"id": 14,
|
| 274 |
-
"type": "UNETLoader",
|
| 275 |
-
"pos": [
|
| 276 |
-
44,
|
| 277 |
-
344
|
| 278 |
-
],
|
| 279 |
-
"size": {
|
| 280 |
-
"0": 315,
|
| 281 |
-
"1": 58
|
| 282 |
-
},
|
| 283 |
-
"flags": {},
|
| 284 |
-
"order": 4,
|
| 285 |
-
"mode": 0,
|
| 286 |
-
"outputs": [
|
| 287 |
-
{
|
| 288 |
-
"name": "MODEL",
|
| 289 |
-
"type": "MODEL",
|
| 290 |
-
"links": [
|
| 291 |
-
14
|
| 292 |
-
],
|
| 293 |
-
"shape": 3,
|
| 294 |
-
"slot_index": 0
|
| 295 |
-
}
|
| 296 |
-
],
|
| 297 |
-
"properties": {
|
| 298 |
-
"Node name for S&R": "UNETLoader"
|
| 299 |
-
},
|
| 300 |
-
"widgets_values": [
|
| 301 |
-
"sdxl_lightning_4step_unet.pth"
|
| 302 |
-
]
|
| 303 |
-
},
|
| 304 |
{
|
| 305 |
"id": 3,
|
| 306 |
"type": "KSampler",
|
|
@@ -313,13 +212,13 @@
|
|
| 313 |
"1": 262
|
| 314 |
},
|
| 315 |
"flags": {},
|
| 316 |
-
"order":
|
| 317 |
"mode": 0,
|
| 318 |
"inputs": [
|
| 319 |
{
|
| 320 |
"name": "model",
|
| 321 |
"type": "MODEL",
|
| 322 |
-
"link":
|
| 323 |
},
|
| 324 |
{
|
| 325 |
"name": "positive",
|
|
@@ -351,7 +250,7 @@
|
|
| 351 |
"Node name for S&R": "KSampler"
|
| 352 |
},
|
| 353 |
"widgets_values": [
|
| 354 |
-
|
| 355 |
"randomize",
|
| 356 |
4,
|
| 357 |
1,
|
|
@@ -359,6 +258,77 @@
|
|
| 359 |
"sgm_uniform",
|
| 360 |
1
|
| 361 |
]
|
|
|
|
|
|
|
|
|
|
|
|
|
|
|
|
|
|
|
|
|
|
|
|
|
|
|
|
|
|
|
|
|
|
|
|
|
|
|
|
|
|
|
|
|
|
|
|
|
|
|
|
|
|
|
|
|
|
|
|
|
|
|
|
|
|
|
|
|
|
|
|
|
|
|
|
|
|
|
|
|
|
|
|
|
|
|
|
|
|
|
|
|
|
|
|
|
|
|
|
|
|
|
|
|
|
|
|
|
|
|
|
|
|
|
|
|
|
|
|
|
|
|
|
|
|
|
|
|
|
|
|
|
|
|
|
|
|
|
|
|
|
|
|
|
|
|
|
|
|
|
|
|
|
|
|
|
|
|
|
|
|
|
|
|
|
|
|
|
|
|
|
|
|
|
|
|
|
|
|
|
|
|
|
|
|
|
|
|
|
|
|
|
|
|
|
|
|
|
|
|
|
|
|
|
|
|
|
|
|
|
|
|
|
| 362 |
}
|
| 363 |
],
|
| 364 |
"links": [
|
|
@@ -427,8 +397,8 @@
|
|
| 427 |
"IMAGE"
|
| 428 |
],
|
| 429 |
[
|
| 430 |
-
|
| 431 |
-
|
| 432 |
0,
|
| 433 |
3,
|
| 434 |
0,
|
|
|
|
| 1 |
{
|
| 2 |
+
"last_node_id": 13,
|
| 3 |
+
"last_link_id": 13,
|
| 4 |
"nodes": [
|
| 5 |
{
|
| 6 |
"id": 8,
|
|
|
|
| 14 |
"1": 46
|
| 15 |
},
|
| 16 |
"flags": {},
|
| 17 |
+
"order": 7,
|
| 18 |
"mode": 0,
|
| 19 |
"inputs": [
|
| 20 |
{
|
|
|
|
| 54 |
"1": 180.6060791015625
|
| 55 |
},
|
| 56 |
"flags": {},
|
| 57 |
+
"order": 5,
|
| 58 |
"mode": 0,
|
| 59 |
"inputs": [
|
| 60 |
{
|
|
|
|
| 92 |
"1": 164.31304931640625
|
| 93 |
},
|
| 94 |
"flags": {},
|
| 95 |
+
"order": 4,
|
| 96 |
"mode": 0,
|
| 97 |
"inputs": [
|
| 98 |
{
|
|
|
|
| 163 |
"1": 270
|
| 164 |
},
|
| 165 |
"flags": {},
|
| 166 |
+
"order": 8,
|
| 167 |
"mode": 0,
|
| 168 |
"inputs": [
|
| 169 |
{
|
|
|
|
| 177 |
"ComfyUI"
|
| 178 |
]
|
| 179 |
},
|
|
|
|
|
|
|
|
|
|
|
|
|
|
|
|
|
|
|
|
|
|
|
|
|
|
|
|
|
|
|
|
|
|
|
|
|
|
|
|
|
|
|
|
|
|
|
|
|
|
|
|
|
|
|
|
|
|
|
|
|
|
|
|
|
|
|
|
|
|
|
|
|
|
|
|
|
|
|
|
|
|
|
|
|
|
|
|
|
|
|
|
|
|
|
|
|
|
|
|
|
|
|
|
|
|
|
|
|
|
|
|
|
|
|
|
|
|
|
|
|
|
|
|
|
|
|
|
|
|
|
|
|
|
|
|
|
|
|
| 180 |
{
|
| 181 |
"id": 12,
|
| 182 |
"type": "Note",
|
|
|
|
| 189 |
"1": 59.37213134765625
|
| 190 |
},
|
| 191 |
"flags": {},
|
| 192 |
+
"order": 1,
|
| 193 |
"mode": 0,
|
| 194 |
"properties": {
|
| 195 |
"text": ""
|
|
|
|
| 200 |
"color": "#432",
|
| 201 |
"bgcolor": "#653"
|
| 202 |
},
|
|
|
|
|
|
|
|
|
|
|
|
|
|
|
|
|
|
|
|
|
|
|
|
|
|
|
|
|
|
|
|
|
|
|
|
|
|
|
|
|
|
|
|
|
|
|
|
|
|
|
|
|
|
|
|
|
|
|
|
|
|
|
|
|
|
|
|
|
|
|
|
|
|
|
|
|
|
|
|
|
|
|
|
|
|
|
|
|
|
|
|
|
|
|
|
|
|
|
|
|
|
|
|
|
|
|
|
|
|
|
|
|
|
|
|
|
|
|
|
|
|
|
|
|
|
|
|
|
|
|
|
|
|
|
|
|
|
|
|
|
|
|
|
|
|
|
|
|
|
|
|
|
|
|
|
|
|
|
|
|
|
|
|
|
|
| 203 |
{
|
| 204 |
"id": 3,
|
| 205 |
"type": "KSampler",
|
|
|
|
| 212 |
"1": 262
|
| 213 |
},
|
| 214 |
"flags": {},
|
| 215 |
+
"order": 6,
|
| 216 |
"mode": 0,
|
| 217 |
"inputs": [
|
| 218 |
{
|
| 219 |
"name": "model",
|
| 220 |
"type": "MODEL",
|
| 221 |
+
"link": 13
|
| 222 |
},
|
| 223 |
{
|
| 224 |
"name": "positive",
|
|
|
|
| 250 |
"Node name for S&R": "KSampler"
|
| 251 |
},
|
| 252 |
"widgets_values": [
|
| 253 |
+
777803651532148,
|
| 254 |
"randomize",
|
| 255 |
4,
|
| 256 |
1,
|
|
|
|
| 258 |
"sgm_uniform",
|
| 259 |
1
|
| 260 |
]
|
| 261 |
+
},
|
| 262 |
+
{
|
| 263 |
+
"id": 13,
|
| 264 |
+
"type": "Note",
|
| 265 |
+
"pos": [
|
| 266 |
+
861,
|
| 267 |
+
72
|
| 268 |
+
],
|
| 269 |
+
"size": {
|
| 270 |
+
"0": 315.6669921875,
|
| 271 |
+
"1": 58
|
| 272 |
+
},
|
| 273 |
+
"flags": {},
|
| 274 |
+
"order": 2,
|
| 275 |
+
"mode": 0,
|
| 276 |
+
"properties": {
|
| 277 |
+
"text": ""
|
| 278 |
+
},
|
| 279 |
+
"widgets_values": [
|
| 280 |
+
"Use Euler sampler with sgm_uniform.\nCFG 1 is the fastest."
|
| 281 |
+
],
|
| 282 |
+
"color": "#432",
|
| 283 |
+
"bgcolor": "#653"
|
| 284 |
+
},
|
| 285 |
+
{
|
| 286 |
+
"id": 4,
|
| 287 |
+
"type": "CheckpointLoaderSimple",
|
| 288 |
+
"pos": [
|
| 289 |
+
45,
|
| 290 |
+
192
|
| 291 |
+
],
|
| 292 |
+
"size": {
|
| 293 |
+
"0": 315,
|
| 294 |
+
"1": 98
|
| 295 |
+
},
|
| 296 |
+
"flags": {},
|
| 297 |
+
"order": 3,
|
| 298 |
+
"mode": 0,
|
| 299 |
+
"outputs": [
|
| 300 |
+
{
|
| 301 |
+
"name": "MODEL",
|
| 302 |
+
"type": "MODEL",
|
| 303 |
+
"links": [
|
| 304 |
+
13
|
| 305 |
+
],
|
| 306 |
+
"slot_index": 0
|
| 307 |
+
},
|
| 308 |
+
{
|
| 309 |
+
"name": "CLIP",
|
| 310 |
+
"type": "CLIP",
|
| 311 |
+
"links": [
|
| 312 |
+
3,
|
| 313 |
+
5
|
| 314 |
+
],
|
| 315 |
+
"slot_index": 1
|
| 316 |
+
},
|
| 317 |
+
{
|
| 318 |
+
"name": "VAE",
|
| 319 |
+
"type": "VAE",
|
| 320 |
+
"links": [
|
| 321 |
+
8
|
| 322 |
+
],
|
| 323 |
+
"slot_index": 2
|
| 324 |
+
}
|
| 325 |
+
],
|
| 326 |
+
"properties": {
|
| 327 |
+
"Node name for S&R": "CheckpointLoaderSimple"
|
| 328 |
+
},
|
| 329 |
+
"widgets_values": [
|
| 330 |
+
"sdxl_lightning_4step.safetensors"
|
| 331 |
+
]
|
| 332 |
}
|
| 333 |
],
|
| 334 |
"links": [
|
|
|
|
| 397 |
"IMAGE"
|
| 398 |
],
|
| 399 |
[
|
| 400 |
+
13,
|
| 401 |
+
4,
|
| 402 |
0,
|
| 403 |
3,
|
| 404 |
0,
|
comfyui/sdxl_lightning_workflow_full_1step.jpg
ADDED
|
comfyui/sdxl_lightning_workflow_full_1step.json
ADDED
|
@@ -0,0 +1,444 @@
|
|
|
|
|
|
|
|
|
|
|
|
|
|
|
|
|
|
|
|
|
|
|
|
|
|
|
|
|
|
|
|
|
|
|
|
|
|
|
|
|
|
|
|
|
|
|
|
|
|
|
|
|
|
|
|
|
|
|
|
|
|
|
|
|
|
|
|
|
|
|
|
|
|
|
|
|
|
|
|
|
|
|
|
|
|
|
|
|
|
|
|
|
|
|
|
|
|
|
|
|
|
|
|
|
|
|
|
|
|
|
|
|
|
|
|
|
|
|
|
|
|
|
|
|
|
|
|
|
|
|
|
|
|
|
|
|
|
|
|
|
|
|
|
|
|
|
|
|
|
|
|
|
|
|
|
|
|
|
|
|
|
|
|
|
|
|
|
|
|
|
|
|
|
|
|
|
|
|
|
|
|
|
|
|
|
|
|
|
|
|
|
|
|
|
|
|
|
|
|
|
|
|
|
|
|
|
|
|
|
|
|
|
|
|
|
|
|
|
|
|
|
|
|
|
|
|
|
|
|
|
|
|
|
|
|
|
|
|
|
|
|
|
|
|
|
|
|
|
|
|
|
|
|
|
|
|
|
|
|
|
|
|
|
|
|
|
|
|
|
|
|
|
|
|
|
|
|
|
|
|
|
|
|
|
|
|
|
|
|
|
|
|
|
|
|
|
|
|
|
|
|
|
|
|
|
|
|
|
|
|
|
|
|
|
|
|
|
|
|
|
|
|
|
|
|
|
|
|
|
|
|
|
|
|
|
|
|
|
|
|
|
|
|
|
|
|
|
|
|
|
|
|
|
|
|
|
|
|
|
|
|
|
|
|
|
|
|
|
|
|
|
|
|
|
|
|
|
|
|
|
|
|
|
|
|
|
|
|
|
|
|
|
|
|
|
|
|
|
|
|
|
|
|
|
|
|
|
|
|
|
|
|
|
|
|
|
|
|
|
|
|
|
|
|
|
|
|
|
|
|
|
|
|
|
|
|
|
|
|
|
|
|
|
|
|
|
|
|
|
|
|
|
|
|
|
|
|
|
|
|
|
|
|
|
|
|
|
|
|
|
|
|
|
|
|
|
|
|
|
|
|
|
|
|
|
|
|
|
|
|
|
|
|
|
|
|
|
|
|
|
|
|
|
|
|
|
|
|
|
|
|
|
|
|
|
|
|
|
|
|
|
|
|
|
|
|
|
|
|
|
|
|
|
|
|
|
|
|
|
|
|
|
|
|
|
|
|
|
|
|
|
|
|
|
|
|
|
|
|
|
|
|
|
|
|
|
|
|
|
|
|
|
|
|
|
|
|
|
|
|
|
|
|
|
|
|
|
|
|
|
|
|
|
|
|
|
|
|
|
|
|
|
|
|
|
|
|
|
|
|
|
|
|
|
|
|
|
|
|
|
|
|
|
|
|
|
|
|
|
|
|
|
|
|
|
|
|
|
|
|
|
|
|
|
|
|
|
|
|
|
|
|
|
|
|
|
|
|
|
|
|
|
|
|
|
|
|
|
|
|
|
|
|
|
|
|
|
|
|
|
|
|
|
|
|
|
|
|
|
|
|
|
|
|
|
|
|
|
|
|
|
|
|
|
|
|
|
|
|
|
|
|
|
|
|
|
|
|
|
|
|
|
|
|
|
|
|
|
|
|
|
|
|
|
|
|
|
|
|
|
|
|
|
|
|
|
|
|
|
|
|
|
|
|
|
|
|
|
|
|
|
|
|
|
|
|
|
|
|
|
|
|
|
|
|
|
|
|
|
|
|
|
|
|
|
|
|
|
|
|
|
|
|
|
|
|
|
|
|
|
|
|
|
|
|
|
|
|
|
|
|
|
|
|
|
|
|
|
|
|
|
|
|
|
|
|
|
|
|
|
|
|
|
|
|
|
|
|
|
|
|
|
|
|
|
|
|
|
|
|
|
|
|
|
|
|
|
|
|
|
|
|
|
|
|
|
|
|
|
|
|
|
|
|
|
|
|
|
|
|
|
|
|
|
|
|
|
|
|
|
|
|
|
|
|
|
|
|
|
|
|
|
|
|
|
|
|
|
|
|
|
|
|
|
|
|
|
|
|
|
|
|
|
|
|
|
|
|
|
|
|
|
|
|
|
|
|
|
|
|
|
|
|
|
|
|
|
|
|
|
|
|
|
|
|
|
|
|
|
|
|
|
|
|
|
|
|
|
|
|
|
|
|
|
|
|
|
|
|
|
|
|
|
|
|
|
|
|
|
|
|
|
|
|
|
|
|
|
|
|
|
|
|
|
|
|
|
|
|
|
|
|
|
|
|
|
|
|
|
|
|
|
|
|
|
|
|
|
|
|
|
|
|
|
|
|
|
|
|
|
|
|
|
|
|
|
|
|
|
|
|
|
|
|
|
|
|
|
|
|
|
|
|
|
|
|
|
|
|
|
|
|
|
|
|
|
|
|
|
|
|
|
|
|
|
|
|
|
|
|
|
|
|
|
|
|
|
|
|
|
|
|
|
|
|
|
|
|
|
|
|
|
|
|
|
|
|
|
|
|
|
|
|
|
|
|
|
|
|
|
|
|
|
|
|
|
|
|
|
|
|
|
|
|
|
|
|
|
|
|
|
|
|
|
|
|
|
|
|
|
|
|
|
|
|
|
|
|
|
|
|
|
|
|
|
|
|
|
|
|
|
|
|
|
|
|
|
|
|
|
|
|
|
|
|
|
|
|
|
|
|
|
|
|
|
|
|
|
|
|
|
|
|
|
|
|
|
|
|
|
|
|
|
|
|
|
|
|
|
|
|
|
|
|
|
|
|
|
|
|
|
|
|
|
|
|
|
|
|
|
|
|
|
|
|
|
|
|
|
|
|
|
|
|
|
|
|
|
|
|
|
|
|
|
|
|
|
|
|
|
|
|
|
|
|
|
|
|
|
|
|
|
|
|
|
|
|
|
|
|
|
|
|
|
|
|
|
|
|
|
|
|
|
|
|
|
|
|
|
|
|
|
|
|
|
|
|
|
|
|
|
|
|
|
|
| 1 |
+
{
|
| 2 |
+
"last_node_id": 11,
|
| 3 |
+
"last_link_id": 12,
|
| 4 |
+
"nodes": [
|
| 5 |
+
{
|
| 6 |
+
"id": 7,
|
| 7 |
+
"type": "CLIPTextEncode",
|
| 8 |
+
"pos": [
|
| 9 |
+
413,
|
| 10 |
+
389
|
| 11 |
+
],
|
| 12 |
+
"size": {
|
| 13 |
+
"0": 425.27801513671875,
|
| 14 |
+
"1": 180.6060791015625
|
| 15 |
+
},
|
| 16 |
+
"flags": {},
|
| 17 |
+
"order": 5,
|
| 18 |
+
"mode": 0,
|
| 19 |
+
"inputs": [
|
| 20 |
+
{
|
| 21 |
+
"name": "clip",
|
| 22 |
+
"type": "CLIP",
|
| 23 |
+
"link": 5
|
| 24 |
+
}
|
| 25 |
+
],
|
| 26 |
+
"outputs": [
|
| 27 |
+
{
|
| 28 |
+
"name": "CONDITIONING",
|
| 29 |
+
"type": "CONDITIONING",
|
| 30 |
+
"links": [
|
| 31 |
+
6
|
| 32 |
+
],
|
| 33 |
+
"slot_index": 0
|
| 34 |
+
}
|
| 35 |
+
],
|
| 36 |
+
"properties": {
|
| 37 |
+
"Node name for S&R": "CLIPTextEncode"
|
| 38 |
+
},
|
| 39 |
+
"widgets_values": [
|
| 40 |
+
"text, watermark"
|
| 41 |
+
]
|
| 42 |
+
},
|
| 43 |
+
{
|
| 44 |
+
"id": 6,
|
| 45 |
+
"type": "CLIPTextEncode",
|
| 46 |
+
"pos": [
|
| 47 |
+
415,
|
| 48 |
+
186
|
| 49 |
+
],
|
| 50 |
+
"size": {
|
| 51 |
+
"0": 422.84503173828125,
|
| 52 |
+
"1": 164.31304931640625
|
| 53 |
+
},
|
| 54 |
+
"flags": {},
|
| 55 |
+
"order": 4,
|
| 56 |
+
"mode": 0,
|
| 57 |
+
"inputs": [
|
| 58 |
+
{
|
| 59 |
+
"name": "clip",
|
| 60 |
+
"type": "CLIP",
|
| 61 |
+
"link": 3
|
| 62 |
+
}
|
| 63 |
+
],
|
| 64 |
+
"outputs": [
|
| 65 |
+
{
|
| 66 |
+
"name": "CONDITIONING",
|
| 67 |
+
"type": "CONDITIONING",
|
| 68 |
+
"links": [
|
| 69 |
+
4
|
| 70 |
+
],
|
| 71 |
+
"slot_index": 0
|
| 72 |
+
}
|
| 73 |
+
],
|
| 74 |
+
"properties": {
|
| 75 |
+
"Node name for S&R": "CLIPTextEncode"
|
| 76 |
+
},
|
| 77 |
+
"widgets_values": [
|
| 78 |
+
"beautiful scenery nature glass bottle landscape, , purple galaxy bottle,"
|
| 79 |
+
]
|
| 80 |
+
},
|
| 81 |
+
{
|
| 82 |
+
"id": 8,
|
| 83 |
+
"type": "VAEDecode",
|
| 84 |
+
"pos": [
|
| 85 |
+
1209,
|
| 86 |
+
188
|
| 87 |
+
],
|
| 88 |
+
"size": {
|
| 89 |
+
"0": 210,
|
| 90 |
+
"1": 46
|
| 91 |
+
},
|
| 92 |
+
"flags": {},
|
| 93 |
+
"order": 7,
|
| 94 |
+
"mode": 0,
|
| 95 |
+
"inputs": [
|
| 96 |
+
{
|
| 97 |
+
"name": "samples",
|
| 98 |
+
"type": "LATENT",
|
| 99 |
+
"link": 7
|
| 100 |
+
},
|
| 101 |
+
{
|
| 102 |
+
"name": "vae",
|
| 103 |
+
"type": "VAE",
|
| 104 |
+
"link": 8
|
| 105 |
+
}
|
| 106 |
+
],
|
| 107 |
+
"outputs": [
|
| 108 |
+
{
|
| 109 |
+
"name": "IMAGE",
|
| 110 |
+
"type": "IMAGE",
|
| 111 |
+
"links": [
|
| 112 |
+
9
|
| 113 |
+
],
|
| 114 |
+
"slot_index": 0
|
| 115 |
+
}
|
| 116 |
+
],
|
| 117 |
+
"properties": {
|
| 118 |
+
"Node name for S&R": "VAEDecode"
|
| 119 |
+
}
|
| 120 |
+
},
|
| 121 |
+
{
|
| 122 |
+
"id": 5,
|
| 123 |
+
"type": "EmptyLatentImage",
|
| 124 |
+
"pos": [
|
| 125 |
+
473,
|
| 126 |
+
609
|
| 127 |
+
],
|
| 128 |
+
"size": {
|
| 129 |
+
"0": 315,
|
| 130 |
+
"1": 106
|
| 131 |
+
},
|
| 132 |
+
"flags": {},
|
| 133 |
+
"order": 0,
|
| 134 |
+
"mode": 0,
|
| 135 |
+
"outputs": [
|
| 136 |
+
{
|
| 137 |
+
"name": "LATENT",
|
| 138 |
+
"type": "LATENT",
|
| 139 |
+
"links": [
|
| 140 |
+
2
|
| 141 |
+
],
|
| 142 |
+
"slot_index": 0
|
| 143 |
+
}
|
| 144 |
+
],
|
| 145 |
+
"properties": {
|
| 146 |
+
"Node name for S&R": "EmptyLatentImage"
|
| 147 |
+
},
|
| 148 |
+
"widgets_values": [
|
| 149 |
+
1024,
|
| 150 |
+
1024,
|
| 151 |
+
1
|
| 152 |
+
]
|
| 153 |
+
},
|
| 154 |
+
{
|
| 155 |
+
"id": 10,
|
| 156 |
+
"type": "UNETLoader",
|
| 157 |
+
"pos": [
|
| 158 |
+
-25.932962590997874,
|
| 159 |
+
20.977972550825626
|
| 160 |
+
],
|
| 161 |
+
"size": {
|
| 162 |
+
"0": 315,
|
| 163 |
+
"1": 58
|
| 164 |
+
},
|
| 165 |
+
"flags": {},
|
| 166 |
+
"order": 1,
|
| 167 |
+
"mode": 0,
|
| 168 |
+
"outputs": [
|
| 169 |
+
{
|
| 170 |
+
"name": "MODEL",
|
| 171 |
+
"type": "MODEL",
|
| 172 |
+
"links": [
|
| 173 |
+
11
|
| 174 |
+
],
|
| 175 |
+
"shape": 3,
|
| 176 |
+
"slot_index": 0
|
| 177 |
+
}
|
| 178 |
+
],
|
| 179 |
+
"properties": {
|
| 180 |
+
"Node name for S&R": "UNETLoader"
|
| 181 |
+
},
|
| 182 |
+
"widgets_values": [
|
| 183 |
+
"sdxl_lightning_1step_unet_x0.pth"
|
| 184 |
+
]
|
| 185 |
+
},
|
| 186 |
+
{
|
| 187 |
+
"id": 9,
|
| 188 |
+
"type": "SaveImage",
|
| 189 |
+
"pos": [
|
| 190 |
+
1451,
|
| 191 |
+
189
|
| 192 |
+
],
|
| 193 |
+
"size": [
|
| 194 |
+
592.1579173694956,
|
| 195 |
+
641.068880254572
|
| 196 |
+
],
|
| 197 |
+
"flags": {},
|
| 198 |
+
"order": 8,
|
| 199 |
+
"mode": 0,
|
| 200 |
+
"inputs": [
|
| 201 |
+
{
|
| 202 |
+
"name": "images",
|
| 203 |
+
"type": "IMAGE",
|
| 204 |
+
"link": 9
|
| 205 |
+
}
|
| 206 |
+
],
|
| 207 |
+
"properties": {},
|
| 208 |
+
"widgets_values": [
|
| 209 |
+
"ComfyUI"
|
| 210 |
+
]
|
| 211 |
+
},
|
| 212 |
+
{
|
| 213 |
+
"id": 11,
|
| 214 |
+
"type": "ModelSamplingDiscrete",
|
| 215 |
+
"pos": [
|
| 216 |
+
456,
|
| 217 |
+
-27
|
| 218 |
+
],
|
| 219 |
+
"size": {
|
| 220 |
+
"0": 315,
|
| 221 |
+
"1": 82
|
| 222 |
+
},
|
| 223 |
+
"flags": {},
|
| 224 |
+
"order": 3,
|
| 225 |
+
"mode": 0,
|
| 226 |
+
"inputs": [
|
| 227 |
+
{
|
| 228 |
+
"name": "model",
|
| 229 |
+
"type": "MODEL",
|
| 230 |
+
"link": 11
|
| 231 |
+
}
|
| 232 |
+
],
|
| 233 |
+
"outputs": [
|
| 234 |
+
{
|
| 235 |
+
"name": "MODEL",
|
| 236 |
+
"type": "MODEL",
|
| 237 |
+
"links": [
|
| 238 |
+
12
|
| 239 |
+
],
|
| 240 |
+
"shape": 3,
|
| 241 |
+
"slot_index": 0
|
| 242 |
+
}
|
| 243 |
+
],
|
| 244 |
+
"properties": {
|
| 245 |
+
"Node name for S&R": "ModelSamplingDiscrete"
|
| 246 |
+
},
|
| 247 |
+
"widgets_values": [
|
| 248 |
+
"x0",
|
| 249 |
+
false
|
| 250 |
+
]
|
| 251 |
+
},
|
| 252 |
+
{
|
| 253 |
+
"id": 3,
|
| 254 |
+
"type": "KSampler",
|
| 255 |
+
"pos": [
|
| 256 |
+
863,
|
| 257 |
+
186
|
| 258 |
+
],
|
| 259 |
+
"size": {
|
| 260 |
+
"0": 315,
|
| 261 |
+
"1": 262
|
| 262 |
+
},
|
| 263 |
+
"flags": {},
|
| 264 |
+
"order": 6,
|
| 265 |
+
"mode": 0,
|
| 266 |
+
"inputs": [
|
| 267 |
+
{
|
| 268 |
+
"name": "model",
|
| 269 |
+
"type": "MODEL",
|
| 270 |
+
"link": 12
|
| 271 |
+
},
|
| 272 |
+
{
|
| 273 |
+
"name": "positive",
|
| 274 |
+
"type": "CONDITIONING",
|
| 275 |
+
"link": 4
|
| 276 |
+
},
|
| 277 |
+
{
|
| 278 |
+
"name": "negative",
|
| 279 |
+
"type": "CONDITIONING",
|
| 280 |
+
"link": 6
|
| 281 |
+
},
|
| 282 |
+
{
|
| 283 |
+
"name": "latent_image",
|
| 284 |
+
"type": "LATENT",
|
| 285 |
+
"link": 2
|
| 286 |
+
}
|
| 287 |
+
],
|
| 288 |
+
"outputs": [
|
| 289 |
+
{
|
| 290 |
+
"name": "LATENT",
|
| 291 |
+
"type": "LATENT",
|
| 292 |
+
"links": [
|
| 293 |
+
7
|
| 294 |
+
],
|
| 295 |
+
"slot_index": 0
|
| 296 |
+
}
|
| 297 |
+
],
|
| 298 |
+
"properties": {
|
| 299 |
+
"Node name for S&R": "KSampler"
|
| 300 |
+
},
|
| 301 |
+
"widgets_values": [
|
| 302 |
+
156680208700286,
|
| 303 |
+
"fixed",
|
| 304 |
+
1,
|
| 305 |
+
1,
|
| 306 |
+
"euler",
|
| 307 |
+
"simple",
|
| 308 |
+
1
|
| 309 |
+
]
|
| 310 |
+
},
|
| 311 |
+
{
|
| 312 |
+
"id": 4,
|
| 313 |
+
"type": "CheckpointLoaderSimple",
|
| 314 |
+
"pos": [
|
| 315 |
+
-123,
|
| 316 |
+
291
|
| 317 |
+
],
|
| 318 |
+
"size": {
|
| 319 |
+
"0": 315,
|
| 320 |
+
"1": 98
|
| 321 |
+
},
|
| 322 |
+
"flags": {},
|
| 323 |
+
"order": 2,
|
| 324 |
+
"mode": 0,
|
| 325 |
+
"outputs": [
|
| 326 |
+
{
|
| 327 |
+
"name": "MODEL",
|
| 328 |
+
"type": "MODEL",
|
| 329 |
+
"links": [],
|
| 330 |
+
"slot_index": 0
|
| 331 |
+
},
|
| 332 |
+
{
|
| 333 |
+
"name": "CLIP",
|
| 334 |
+
"type": "CLIP",
|
| 335 |
+
"links": [
|
| 336 |
+
3,
|
| 337 |
+
5
|
| 338 |
+
],
|
| 339 |
+
"slot_index": 1
|
| 340 |
+
},
|
| 341 |
+
{
|
| 342 |
+
"name": "VAE",
|
| 343 |
+
"type": "VAE",
|
| 344 |
+
"links": [
|
| 345 |
+
8
|
| 346 |
+
],
|
| 347 |
+
"slot_index": 2
|
| 348 |
+
}
|
| 349 |
+
],
|
| 350 |
+
"properties": {
|
| 351 |
+
"Node name for S&R": "CheckpointLoaderSimple"
|
| 352 |
+
},
|
| 353 |
+
"widgets_values": [
|
| 354 |
+
"sd_xl_1.0.safetensors"
|
| 355 |
+
]
|
| 356 |
+
}
|
| 357 |
+
],
|
| 358 |
+
"links": [
|
| 359 |
+
[
|
| 360 |
+
2,
|
| 361 |
+
5,
|
| 362 |
+
0,
|
| 363 |
+
3,
|
| 364 |
+
3,
|
| 365 |
+
"LATENT"
|
| 366 |
+
],
|
| 367 |
+
[
|
| 368 |
+
3,
|
| 369 |
+
4,
|
| 370 |
+
1,
|
| 371 |
+
6,
|
| 372 |
+
0,
|
| 373 |
+
"CLIP"
|
| 374 |
+
],
|
| 375 |
+
[
|
| 376 |
+
4,
|
| 377 |
+
6,
|
| 378 |
+
0,
|
| 379 |
+
3,
|
| 380 |
+
1,
|
| 381 |
+
"CONDITIONING"
|
| 382 |
+
],
|
| 383 |
+
[
|
| 384 |
+
5,
|
| 385 |
+
4,
|
| 386 |
+
1,
|
| 387 |
+
7,
|
| 388 |
+
0,
|
| 389 |
+
"CLIP"
|
| 390 |
+
],
|
| 391 |
+
[
|
| 392 |
+
6,
|
| 393 |
+
7,
|
| 394 |
+
0,
|
| 395 |
+
3,
|
| 396 |
+
2,
|
| 397 |
+
"CONDITIONING"
|
| 398 |
+
],
|
| 399 |
+
[
|
| 400 |
+
7,
|
| 401 |
+
3,
|
| 402 |
+
0,
|
| 403 |
+
8,
|
| 404 |
+
0,
|
| 405 |
+
"LATENT"
|
| 406 |
+
],
|
| 407 |
+
[
|
| 408 |
+
8,
|
| 409 |
+
4,
|
| 410 |
+
2,
|
| 411 |
+
8,
|
| 412 |
+
1,
|
| 413 |
+
"VAE"
|
| 414 |
+
],
|
| 415 |
+
[
|
| 416 |
+
9,
|
| 417 |
+
8,
|
| 418 |
+
0,
|
| 419 |
+
9,
|
| 420 |
+
0,
|
| 421 |
+
"IMAGE"
|
| 422 |
+
],
|
| 423 |
+
[
|
| 424 |
+
11,
|
| 425 |
+
10,
|
| 426 |
+
0,
|
| 427 |
+
11,
|
| 428 |
+
0,
|
| 429 |
+
"MODEL"
|
| 430 |
+
],
|
| 431 |
+
[
|
| 432 |
+
12,
|
| 433 |
+
11,
|
| 434 |
+
0,
|
| 435 |
+
3,
|
| 436 |
+
0,
|
| 437 |
+
"MODEL"
|
| 438 |
+
]
|
| 439 |
+
],
|
| 440 |
+
"groups": [],
|
| 441 |
+
"config": {},
|
| 442 |
+
"extra": {},
|
| 443 |
+
"version": 0.4
|
| 444 |
+
}
|
comfyui/sdxl_lightning_workflow_lora.jpg
ADDED
|
comfyui/{sdxl_lightning_lora.json → sdxl_lightning_workflow_lora.json}
RENAMED
|
@@ -178,103 +178,97 @@
|
|
| 178 |
]
|
| 179 |
},
|
| 180 |
{
|
| 181 |
-
"id":
|
| 182 |
-
"type": "
|
| 183 |
"pos": [
|
| 184 |
-
|
| 185 |
-
|
| 186 |
],
|
| 187 |
"size": {
|
| 188 |
-
"0":
|
| 189 |
-
"1":
|
| 190 |
},
|
| 191 |
"flags": {},
|
| 192 |
"order": 1,
|
| 193 |
"mode": 0,
|
| 194 |
-
"outputs": [
|
| 195 |
-
{
|
| 196 |
-
"name": "MODEL",
|
| 197 |
-
"type": "MODEL",
|
| 198 |
-
"links": [
|
| 199 |
-
11
|
| 200 |
-
],
|
| 201 |
-
"slot_index": 0
|
| 202 |
-
},
|
| 203 |
-
{
|
| 204 |
-
"name": "CLIP",
|
| 205 |
-
"type": "CLIP",
|
| 206 |
-
"links": [
|
| 207 |
-
3,
|
| 208 |
-
5
|
| 209 |
-
],
|
| 210 |
-
"slot_index": 1
|
| 211 |
-
},
|
| 212 |
-
{
|
| 213 |
-
"name": "VAE",
|
| 214 |
-
"type": "VAE",
|
| 215 |
-
"links": [
|
| 216 |
-
8
|
| 217 |
-
],
|
| 218 |
-
"slot_index": 2
|
| 219 |
-
}
|
| 220 |
-
],
|
| 221 |
"properties": {
|
| 222 |
-
"
|
| 223 |
},
|
| 224 |
"widgets_values": [
|
| 225 |
-
"
|
| 226 |
-
]
|
|
|
|
|
|
|
| 227 |
},
|
| 228 |
{
|
| 229 |
-
"id":
|
| 230 |
-
"type": "
|
| 231 |
"pos": [
|
| 232 |
-
|
| 233 |
-
|
| 234 |
],
|
| 235 |
"size": {
|
| 236 |
"0": 315,
|
| 237 |
-
"1":
|
| 238 |
},
|
| 239 |
"flags": {},
|
| 240 |
-
"order":
|
| 241 |
"mode": 0,
|
| 242 |
"inputs": [
|
| 243 |
{
|
| 244 |
"name": "model",
|
| 245 |
"type": "MODEL",
|
| 246 |
-
"link":
|
|
|
|
|
|
|
|
|
|
|
|
|
|
|
|
|
|
|
|
|
|
|
|
|
|
|
|
|
|
|
|
|
|
|
|
|
|
|
|
|
|
|
|
|
|
| 247 |
}
|
| 248 |
],
|
| 249 |
"outputs": [
|
| 250 |
{
|
| 251 |
-
"name": "
|
| 252 |
-
"type": "
|
| 253 |
"links": [
|
| 254 |
-
|
| 255 |
],
|
| 256 |
-
"shape": 3,
|
| 257 |
"slot_index": 0
|
| 258 |
}
|
| 259 |
],
|
| 260 |
"properties": {
|
| 261 |
-
"Node name for S&R": "
|
| 262 |
},
|
| 263 |
"widgets_values": [
|
| 264 |
-
|
|
|
|
|
|
|
|
|
|
|
|
|
|
|
|
| 265 |
1
|
| 266 |
]
|
| 267 |
},
|
| 268 |
{
|
| 269 |
-
"id":
|
| 270 |
"type": "Note",
|
| 271 |
"pos": [
|
| 272 |
-
|
| 273 |
-
|
| 274 |
],
|
| 275 |
"size": {
|
| 276 |
-
"0":
|
| 277 |
-
"1":
|
| 278 |
},
|
| 279 |
"flags": {},
|
| 280 |
"order": 2,
|
|
@@ -283,91 +277,97 @@
|
|
| 283 |
"text": ""
|
| 284 |
},
|
| 285 |
"widgets_values": [
|
| 286 |
-
"
|
| 287 |
],
|
| 288 |
"color": "#432",
|
| 289 |
"bgcolor": "#653"
|
| 290 |
},
|
| 291 |
{
|
| 292 |
-
"id":
|
| 293 |
-
"type": "
|
| 294 |
"pos": [
|
| 295 |
-
|
| 296 |
-
|
| 297 |
],
|
| 298 |
"size": {
|
| 299 |
-
"0": 315
|
| 300 |
-
"1":
|
| 301 |
},
|
| 302 |
"flags": {},
|
| 303 |
-
"order":
|
| 304 |
"mode": 0,
|
|
|
|
|
|
|
|
|
|
|
|
|
|
|
|
|
|
|
|
|
|
|
|
|
|
|
|
|
|
|
|
|
|
|
|
|
|
|
|
|
|
|
|
|
|
|
|
|
|
|
|
|
|
|
| 305 |
"properties": {
|
| 306 |
-
"
|
| 307 |
},
|
| 308 |
"widgets_values": [
|
| 309 |
-
"
|
| 310 |
-
|
| 311 |
-
|
| 312 |
-
"bgcolor": "#653"
|
| 313 |
},
|
| 314 |
{
|
| 315 |
-
"id":
|
| 316 |
-
"type": "
|
| 317 |
"pos": [
|
| 318 |
-
|
| 319 |
-
|
| 320 |
],
|
| 321 |
"size": {
|
| 322 |
"0": 315,
|
| 323 |
-
"1":
|
| 324 |
},
|
| 325 |
"flags": {},
|
| 326 |
-
"order":
|
| 327 |
"mode": 0,
|
| 328 |
-
"
|
| 329 |
{
|
| 330 |
-
"name": "
|
| 331 |
"type": "MODEL",
|
| 332 |
-
"
|
| 333 |
-
|
| 334 |
-
|
| 335 |
-
"
|
| 336 |
-
"type": "CONDITIONING",
|
| 337 |
-
"link": 4
|
| 338 |
},
|
| 339 |
{
|
| 340 |
-
"name": "
|
| 341 |
-
"type": "
|
| 342 |
-
"
|
|
|
|
|
|
|
|
|
|
|
|
|
| 343 |
},
|
| 344 |
{
|
| 345 |
-
"name": "
|
| 346 |
-
"type": "
|
| 347 |
-
"link": 2
|
| 348 |
-
}
|
| 349 |
-
],
|
| 350 |
-
"outputs": [
|
| 351 |
-
{
|
| 352 |
-
"name": "LATENT",
|
| 353 |
-
"type": "LATENT",
|
| 354 |
"links": [
|
| 355 |
-
|
| 356 |
],
|
| 357 |
-
"slot_index":
|
| 358 |
}
|
| 359 |
],
|
| 360 |
"properties": {
|
| 361 |
-
"Node name for S&R": "
|
| 362 |
},
|
| 363 |
"widgets_values": [
|
| 364 |
-
|
| 365 |
-
"randomize",
|
| 366 |
-
4,
|
| 367 |
-
1,
|
| 368 |
-
"euler",
|
| 369 |
-
"sgm_uniform",
|
| 370 |
-
1
|
| 371 |
]
|
| 372 |
}
|
| 373 |
],
|
|
|
|
| 178 |
]
|
| 179 |
},
|
| 180 |
{
|
| 181 |
+
"id": 12,
|
| 182 |
+
"type": "Note",
|
| 183 |
"pos": [
|
| 184 |
+
44,
|
| 185 |
+
71
|
| 186 |
],
|
| 187 |
"size": {
|
| 188 |
+
"0": 314.0921630859375,
|
| 189 |
+
"1": 59.37213134765625
|
| 190 |
},
|
| 191 |
"flags": {},
|
| 192 |
"order": 1,
|
| 193 |
"mode": 0,
|
|
|
|
|
|
|
|
|
|
|
|
|
|
|
|
|
|
|
|
|
|
|
|
|
|
|
|
|
|
|
|
|
|
|
|
|
|
|
|
|
|
|
|
|
|
|
|
|
|
|
|
|
|
|
|
|
|
|
|
|
|
|
|
|
|
|
|
|
|
|
|
|
|
|
|
|
|
|
|
|
|
| 194 |
"properties": {
|
| 195 |
+
"text": ""
|
| 196 |
},
|
| 197 |
"widgets_values": [
|
| 198 |
+
"Remember to use the correct checkpoint for your inference step setting!"
|
| 199 |
+
],
|
| 200 |
+
"color": "#432",
|
| 201 |
+
"bgcolor": "#653"
|
| 202 |
},
|
| 203 |
{
|
| 204 |
+
"id": 3,
|
| 205 |
+
"type": "KSampler",
|
| 206 |
"pos": [
|
| 207 |
+
863,
|
| 208 |
+
186
|
| 209 |
],
|
| 210 |
"size": {
|
| 211 |
"0": 315,
|
| 212 |
+
"1": 262
|
| 213 |
},
|
| 214 |
"flags": {},
|
| 215 |
+
"order": 7,
|
| 216 |
"mode": 0,
|
| 217 |
"inputs": [
|
| 218 |
{
|
| 219 |
"name": "model",
|
| 220 |
"type": "MODEL",
|
| 221 |
+
"link": 12
|
| 222 |
+
},
|
| 223 |
+
{
|
| 224 |
+
"name": "positive",
|
| 225 |
+
"type": "CONDITIONING",
|
| 226 |
+
"link": 4
|
| 227 |
+
},
|
| 228 |
+
{
|
| 229 |
+
"name": "negative",
|
| 230 |
+
"type": "CONDITIONING",
|
| 231 |
+
"link": 6
|
| 232 |
+
},
|
| 233 |
+
{
|
| 234 |
+
"name": "latent_image",
|
| 235 |
+
"type": "LATENT",
|
| 236 |
+
"link": 2
|
| 237 |
}
|
| 238 |
],
|
| 239 |
"outputs": [
|
| 240 |
{
|
| 241 |
+
"name": "LATENT",
|
| 242 |
+
"type": "LATENT",
|
| 243 |
"links": [
|
| 244 |
+
7
|
| 245 |
],
|
|
|
|
| 246 |
"slot_index": 0
|
| 247 |
}
|
| 248 |
],
|
| 249 |
"properties": {
|
| 250 |
+
"Node name for S&R": "KSampler"
|
| 251 |
},
|
| 252 |
"widgets_values": [
|
| 253 |
+
712589392390569,
|
| 254 |
+
"randomize",
|
| 255 |
+
4,
|
| 256 |
+
1,
|
| 257 |
+
"euler",
|
| 258 |
+
"sgm_uniform",
|
| 259 |
1
|
| 260 |
]
|
| 261 |
},
|
| 262 |
{
|
| 263 |
+
"id": 13,
|
| 264 |
"type": "Note",
|
| 265 |
"pos": [
|
| 266 |
+
861,
|
| 267 |
+
72
|
| 268 |
],
|
| 269 |
"size": {
|
| 270 |
+
"0": 315.6669921875,
|
| 271 |
+
"1": 58
|
| 272 |
},
|
| 273 |
"flags": {},
|
| 274 |
"order": 2,
|
|
|
|
| 277 |
"text": ""
|
| 278 |
},
|
| 279 |
"widgets_values": [
|
| 280 |
+
"Use Euler sampler with sgm_uniform.\nCFG 1 is the fastest."
|
| 281 |
],
|
| 282 |
"color": "#432",
|
| 283 |
"bgcolor": "#653"
|
| 284 |
},
|
| 285 |
{
|
| 286 |
+
"id": 11,
|
| 287 |
+
"type": "LoraLoaderModelOnly",
|
| 288 |
"pos": [
|
| 289 |
+
43,
|
| 290 |
+
349
|
| 291 |
],
|
| 292 |
"size": {
|
| 293 |
+
"0": 315,
|
| 294 |
+
"1": 82
|
| 295 |
},
|
| 296 |
"flags": {},
|
| 297 |
+
"order": 4,
|
| 298 |
"mode": 0,
|
| 299 |
+
"inputs": [
|
| 300 |
+
{
|
| 301 |
+
"name": "model",
|
| 302 |
+
"type": "MODEL",
|
| 303 |
+
"link": 11
|
| 304 |
+
}
|
| 305 |
+
],
|
| 306 |
+
"outputs": [
|
| 307 |
+
{
|
| 308 |
+
"name": "MODEL",
|
| 309 |
+
"type": "MODEL",
|
| 310 |
+
"links": [
|
| 311 |
+
12
|
| 312 |
+
],
|
| 313 |
+
"shape": 3,
|
| 314 |
+
"slot_index": 0
|
| 315 |
+
}
|
| 316 |
+
],
|
| 317 |
"properties": {
|
| 318 |
+
"Node name for S&R": "LoraLoaderModelOnly"
|
| 319 |
},
|
| 320 |
"widgets_values": [
|
| 321 |
+
"sdxl_lightning_4step_lora.safetensors",
|
| 322 |
+
1
|
| 323 |
+
]
|
|
|
|
| 324 |
},
|
| 325 |
{
|
| 326 |
+
"id": 4,
|
| 327 |
+
"type": "CheckpointLoaderSimple",
|
| 328 |
"pos": [
|
| 329 |
+
45,
|
| 330 |
+
192
|
| 331 |
],
|
| 332 |
"size": {
|
| 333 |
"0": 315,
|
| 334 |
+
"1": 98
|
| 335 |
},
|
| 336 |
"flags": {},
|
| 337 |
+
"order": 3,
|
| 338 |
"mode": 0,
|
| 339 |
+
"outputs": [
|
| 340 |
{
|
| 341 |
+
"name": "MODEL",
|
| 342 |
"type": "MODEL",
|
| 343 |
+
"links": [
|
| 344 |
+
11
|
| 345 |
+
],
|
| 346 |
+
"slot_index": 0
|
|
|
|
|
|
|
| 347 |
},
|
| 348 |
{
|
| 349 |
+
"name": "CLIP",
|
| 350 |
+
"type": "CLIP",
|
| 351 |
+
"links": [
|
| 352 |
+
3,
|
| 353 |
+
5
|
| 354 |
+
],
|
| 355 |
+
"slot_index": 1
|
| 356 |
},
|
| 357 |
{
|
| 358 |
+
"name": "VAE",
|
| 359 |
+
"type": "VAE",
|
|
|
|
|
|
|
|
|
|
|
|
|
|
|
|
|
|
|
|
|
|
| 360 |
"links": [
|
| 361 |
+
8
|
| 362 |
],
|
| 363 |
+
"slot_index": 2
|
| 364 |
}
|
| 365 |
],
|
| 366 |
"properties": {
|
| 367 |
+
"Node name for S&R": "CheckpointLoaderSimple"
|
| 368 |
},
|
| 369 |
"widgets_values": [
|
| 370 |
+
"sd_xl_base_1.0.safetensors"
|
|
|
|
|
|
|
|
|
|
|
|
|
|
|
|
|
|
|
| 371 |
]
|
| 372 |
}
|
| 373 |
],
|
images/comfyui_lora.png
DELETED
|
Binary file (244 kB)
|
|
|
images/comfyui_unet.png
DELETED
|
Binary file (246 kB)
|
|
|
images/intro.jpg → sdxl_lightning_samples.jpg
RENAMED
|
File without changes
|